4.1. プロジェクトの作成とモジュールの選択¶
4.1.1. IM-Juggling のインストール¶
「IM-Juggling のインストール」については、「intra-mart Accel Platform セットアップガイド 」の「 プロジェクトの作成とモジュールの選択」を参照してください。
4.1.2. プロジェクトの新規作成¶
展開したディレクトリ直下にある、 juggling.exe を起動します。
初回起動時の場合、「使用許諾契約書の同意」が表示されます。「同意する」を選択し「OK」をクリックします。 ダッシュボードが表示されます。「プロジェクトを新規に作成する」を選択します。 ポップアップ表示されたウィザード画面内の「プロジェクト名」に半角英数字の任意のプロジェクト名を入力します。入力後、「次へ(N)」 をクリックします。 利用するプロダクトで「intra-mart Accel Platform Advanced Edition」または、カスタマーサクセスライセンス向けの「intra-mart Accel Platform Advance Edition」または「intra-mart Accel Platform Professional Edition」を選択します。選択後、「次へ(N)」をクリックします。 利用するアプリケーションでは、「IM-FormaDesigner for Accel Platform」を選択します。選択後、「次へ(N)」をクリックします。 利用するプラットフォーム用の追加リソース(設定ファイル等)を選択します。選択後、「次へ(N)」をクリックします。最後に「終了(F)」をクリックします。
プロジェクトの作成処理が行われ、完了すると以下の画面が表示されます。
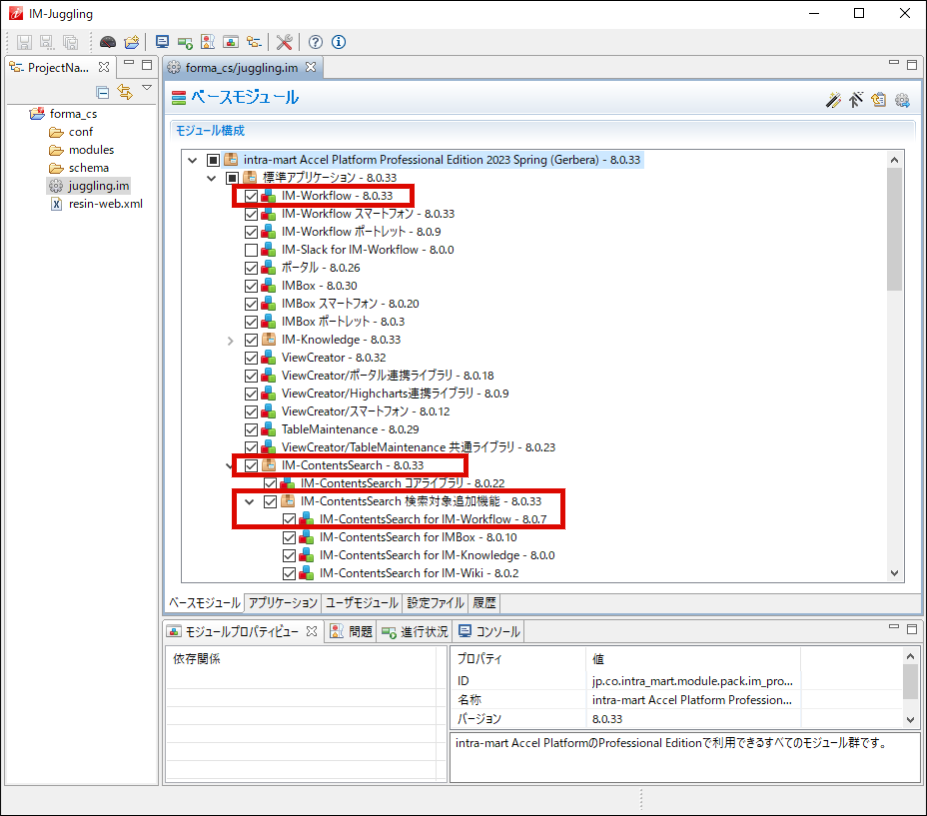
4.1.4. アプリケーションの追加¶
プロジェクト作成後、アプリケーションを追加できます。
「アプリケーション」タブで、以下のモジュールを選択します。
以降は、「intra-mart Accel Platform セットアップガイド」に基づいて各種設定ファイルの編集・warファイルの作成を行い、アプリケーションサーバに展開してください。








