intra-mart Accel Platform ViewCreator 管理者操作ガイド 第15版 2017-08-01

3.2. クエリの作成

接続するデータベースを指定し、クエリを新規に作成します。

コラム

HTML版のクエリ編集画面は 2017 Summer(Quadra) から利用可能です。
2017 Spring(Portland) 以前のバージョンのクエリ作成については「クエリの作成(2017 Spring(Portland) 以前)」も合わせて参照してください。

また、2017 Summer(Quadra) 以降のバージョンでFlash版のクエリ編集画面を利用することも可能です。
詳細は「設定ファイルリファレンス」-「クエリ編集画面設定」を参照してください。

3.2.1. クエリ一覧画面

「サイトマップ」→「ViewCreator」→「クエリ一覧」をクリックします。

../../_images/basic_guide_1_1.png
図:クエリ一覧画面

項目名 説明
新規 クエリ定義の新規作成を行う「クエリ編集」画面に遷移します。
コピー
クエリ定義をコピーします。
コピーしたいクエリのチェックボックスにチェックをいれ、「コピー」をクリックしてください。
削除
クエリ定義を削除します。
削除したいクエリのチェックボックスにチェックをいれ、「削除」をクリックしてください。
データ参照一覧へ 「データ参照一覧」画面に遷移します。
検索
クエリ定義を検索します。
テキストボックスに設定されたキーワードとクエリ名の部分一致で検索します。
データ参照作成
各アイコンからデータ参照の作成画面に遷移します。
詳細は「データ参照の作成」を参照してください。
クエリ名 クリックすることで該当のクエリ定義の「クエリ編集画面」に遷移します。
エクスポート
クエリ定義のエクスポートを行います。
エクスポートするクエリ定義の「エクスポート」アイコンをクリックしてください。
インポート
クエリ定義のインポートを行います。
インポートするクエリを「ファイル追加」で選択し、「インポート」をクリックしてください。

コラム

作成したクエリはXML形式のファイルでインポート/エクスポートができます。

注意

エクスポートされたXMLデータにはデータベースの仕様に依存する可能性があるデータ(テーブル名とフィールド名)が含まれます。
大文字、小文字の違い等によりインポートしたクエリが正しく表示できない場合がありますので注意してください。

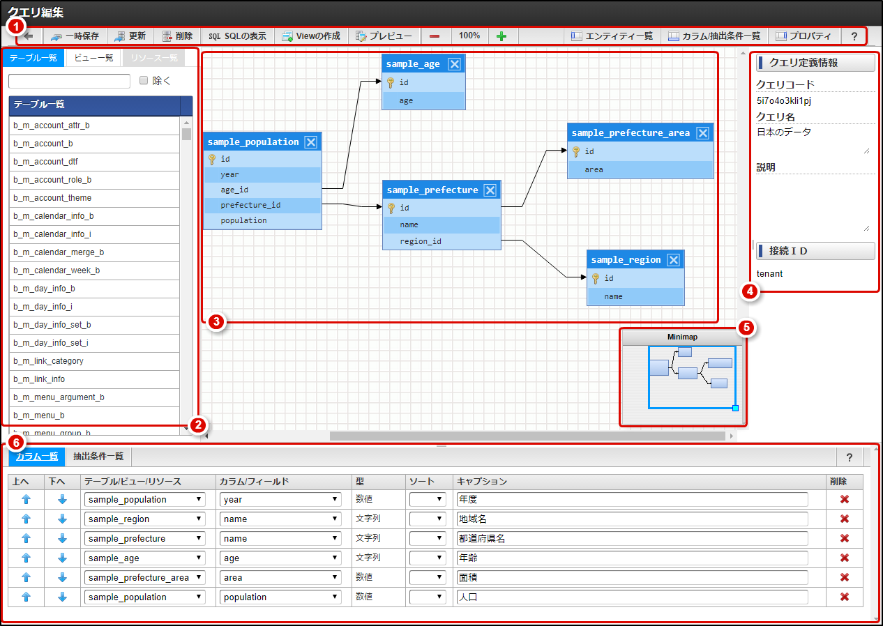
3.2.2. クエリ編集画面

クエリ一覧画面の「新規」をクリックして作成画面を開きます。
クエリ編集画面の詳細は以下の通りです。

../../_images/basic_guide_1_2.png
図:クエリ編集画面 - 初期表示

  1. クエリ編集に対する基本的な操作を提供するヘッダーです。
    表示項目は以下の通りです。
項目名 説明
一時保存
クエリ定義をクライアントローカルに一時保存します。
保存可能なクエリ定義の個数は1つだけです。
クエリ編集画面を開くときに一時保存されているクエリ定義を読み込むことが可能です。
登録/更新
クエリ定義を登録します。
クエリ新規作成時には「登録」ボタン、クエリ編集時には「更新」ボタンが表示されます。
削除
クエリ定義を削除します。
新規作成時には「削除」ボタンは表示されません。
SQLの表示 クエリ定義からSQL文を生成してダイアログで表示します。
Viewの作成
クエリ定義から生成されるSQL文をベースにしたCREATE VIEW文を生成してダイアログで表示します。
また、作成したViewはテーブルと同じようにクエリに組み込むことが可能です。
詳細は「物理Viewの作成と表示」を参照してください。
プレビュー クエリ定義から生成されるSQL文の実行結果をダイアログで表示します。
デザイナの拡大・縮小
デザイナの表示倍率を変更します。
100%をクリックすると初期表示時の倍率にリセットされます。
エンティティ一覧 エンティティ(テーブル・ビュー・リソース)一覧の表示/非表示を切り替えます。
カラム/抽出条件一覧 カラム一覧、抽出条件一覧の表示/非表示を切り替えます。
プロパティ プロパティ(クエリ定義情報・接続ID)の表示/非表示を切り替えます。
サイトツアーが呼び出されます。

コラム

一時保存後に登録または更新を行わずにクエリ編集画面を閉じた場合は、該当のクエリ定義の編集を行う際に以下のようなダイアログが表示されます。
../../_images/basic_guide_1_3.png
ダイアログは登録または更新されるまで、編集画面を開く度に表示されます。

コラム

カラム一覧および抽出条件一覧のサイトツアーは選択中のタブのみ表示されます。

もう一方のタブのサイトツアーを呼び出す際は、タブを変更し「カラム/抽出条件一覧」のヘッダーに表示されている「?」ボタンをクリックしてください。
カラム一覧または抽出条件一覧のサイトツアーのみ呼び出されます。

  1. 接続IDに紐づくエンティティの一覧を表示します。
    タブを切り替えることでテーブル一覧、ビュー一覧、リソース一覧が表示されます。
    ビューの詳細は「物理Viewの作成と表示」を参照してください。
    リソースの詳細は「外部データソースの利用」を参照してください。

  2. テーブルやビューを配置し結合条件などを設定するデザイナ部分です。

  3. クエリの名称や説明、接続IDなどのプロパティを表示します。
    クエリ定義情報は保存ダイアログで入力を行います。

  4. デザイナ部分の全体図を表します。
    青い枠に囲まれた部分が現在の描写範囲で、ドラッグすることで描写範囲を変更できます。

  5. クエリのカラムや抽出条件を設定する部分です。
    タブを切り替えることでカラム一覧および抽出条件一覧を表示します。
    抽出条件の詳細は「抽出条件の設定」を参照ください。

3.2.3. テーブルの追加

「テーブル一覧」から追加するテーブルをダブルクリックすることで、デザイナにテーブルウィンドウが表示されます。
「カギ」アイコンは主キーを表します。

../../_images/basic_guide_1_4.png
図:クエリ編集画面 - テーブル追加

テーブルおよびビューの一覧は、接続IDに紐づくテーブルの一覧を表示します。
ただし、 intra-mart Accel Platform が内部のみで利用する一部のテーブルは一覧に表示されません。

また、検索キー入力により表示するテーブルとビューを絞り込むことができます。
「除く」を選択した場合は、記入した文字を含まないテーブルとビューが一覧に表示されます。
../../_images/basic_guide_1_5.png
図:クエリ編集画面 - テーブル一覧

コラム

クエリのエクスポートデータ(XML)内の<db-source>タグの内容を書き換えることで
接続IDの変更に対応することができます。

注意

複数の接続IDをまたがったクエリは作成できません。

3.2.4. 結合条件の作成

任意のフィールドから別のエンティティのフィールドへドラッグ&ドロップすることで結合条件を作成できます。

../../_images/basic_guide_1_6.png
図:クエリ編集画面 - 結合条件

結合条件(結合線)が描画されます。
../../_images/basic_guide_1_7.png
図:クエリ編集画面 - 結合線

結合線を右クリックすると左結合(LEFT OUTER JOIN)や右結合(RIGHT OUTER JOIN)に変更することができます。
※初期設定では内部結合(INNER JOIN)です。

また、選択中の結合線はDELETEキーで削除することができます。
../../_images/basic_guide_1_8.png
図:クエリ編集画面 - 結合線削除

注意

エンティティがリソースの場合は、結合条件を作成できません。

3.2.5. カラムの追加

フィールドをダブルクリックすると、そのフィールドをクエリのカラムとして追加できます。

../../_images/basic_guide_1_9.png
図:クエリ編集画面 - カラム追加

項目名 説明
上へ/下へ カラムの表示順を入れ替えます。
テーブル/ビュー/リソース デザイナに追加されているエンティティを選択可能です。
カラム/フィールド
クエリで利用するカラムを選択します。
「テーブル/ビュー/リソース」で選択されたエンティティが持つカラムを選択可能です。
ソート
クエリからグラフ集計を作成した場合に適用されます。
それ以外の場合は、データ参照で設定されたソート順が適用されます。
キャプション
カラムに対するラベル名を設定します。
データ参照作成時に項目名の初期値としてセットされる他、計算式において変数名として利用できます。
削除 カラム一覧からカラムを削除します。
選択中のタブ(カラム一覧または抽出条件一覧)のサイトツアーが呼び出されます。

注意

クエリのカラム上で扱う「型」には、文字列、数値、日付、タイムスタンプ、バイナリ、真偽値の6種類があり
実際のテーブル上のフィールドに適合する型が自動でセットされます。
変更することも可能ですが、その場合の動作についてはサポート対象外です。

3.2.6. SQLの表示とプレビュー

画面上部の「SQLの表示」を選択すると作成したクエリのSQL文、
「プレビュー」を選択すると作成したクエリの実行結果を確認することができます。
../../_images/basic_guide_1_10.png
図:クエリ編集画面 - SQLの表示

../../_images/basic_guide_1_11.png
図:クエリ編集画面 - プレビュー

コラム

タイムスタンプ型のカラムは、プレビュー時はISO 8601 形式の日時フォーマットで表示されます。

例:2017-08-01T12:34:56.789Z

3.2.7. クエリを保存する

クエリ新規作成時には画面上部の「登録」ボタンで作成したクエリを登録します。
クエリ編集時には画面上部の「更新」ボタンで編集したクエリを更新します。
../../_images/basic_guide_1_12.png
図:クエリ編集画面 - 登録

クエリ定義情報の登録または更新ダイアログが表示されます。
../../_images/basic_guide_1_13.png
図:クエリ編集画面 - 登録ダイアログ

項目名 説明
クエリコード
クエリ定義を識別する一意のコードを設定します。
クエリコードは必須項目で、利用可能な文字は半角英数字とアンダースコアです。
新規作成時のみ入力可能で、編集はできません。
クエリ名
クエリ名を設定します。
必須項目です。
説明
クエリ定義の説明を設定できます。
任意項目です。

注意

既存のクエリの編集は、管理者ユーザかそのクエリを作成したユーザのみが実行できます。