3.1. サンプル1 特定のフローの完了案件一覧を作成する¶
IM-Workflow の特定のフローに対し、完了案件一覧を作成します。
3.1.1. このサンプルについて¶
このサンプルでは、 IM-Workflow と IM-FormaDesigner で作成した特定のフローに対する完了案件の一覧を ViewCreator で作成します。作成した一覧の項目に、ワークフローの案件へのリンクを設定すると、リンクから案件の詳細画面を表示することができます。本項では、Formaアプリケーションのサンプルとして登録されている「【サンプル】稟議書」のフローを例として、完了案件の一覧を作成します。![]()
3.1.2. このサンプルでできること¶
- ViewCreator から IM-Workflow の詳細画面を表示するリンクを張ることができるようになります。
- IM-Workflow の特定のフローに対し、任意項目を表示し、サマリやグラフの表示ができるようになります。
コラム
サマリ集計やグラフ集計の詳細な設定方法は、「 ViewCreator 管理者操作ガイド 」を参照ください。
3.1.3. このサンプルで参照するテーブルの情報¶
このサンプルで利用するテーブルの情報を説明します。
- アプリケーションのテーブル(imfr_ut_%アプリケーションID%)
メインフォームに配置した画面アイテムの入力データを格納するテーブルです。案件毎に1レコード作成されます。
カラム 説明 データ登録ID(insert_id) ユーザコンテンツ側が案件を一意に特定するためのIDです。完了案件テーブルのユーザデータIDと結合するカラムとなります。 画面アイテム入力値(imfr_ud_%フィールド識別ID%)各画面アイテムにて入力、もしくは選択された値を保持します。
- 完了案件テーブル(imw_t_cpl_matter)
完了案件情報を格納するテーブルです。案件毎に1レコード作成されます。
カラム 説明 システム案件ID(system_matter_id) ワークフロー側が案件を一意に特定するためのIDです。ユーザデータID(insert_id) ユーザコンテンツ側が案件を一意に特定するためのID です。アプリケーションのテーブルのユーザデータIDと結合するカラムとなります。案件番号(matter_number) 画面、帳票でユーザが案件を識別するためのIDです。 申請基準日(apply_base_date) ワークフローが処理を行う際の基準日です。
コラム
アプリケーションのテーブル名の確認方法は、「 アプリケーションのテーブル情報を確認する 」を参照ください。
コラム
IM-Workflow のテーブル定義情報の詳細は、「 IM-Workflow テーブル定義書 」を参照ください。
3.1.4. クエリを作成する¶
IM-Workflow の特定のフローの完了案件に対応するクエリを作成します。
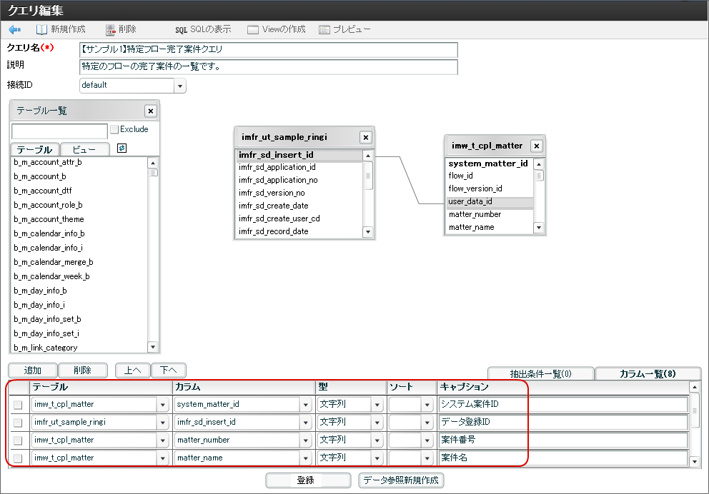
サイトマップ→「ViewCreator」→「クエリ一覧」をクリックします。 「クエリ一覧」で「新規」をクリックします。 「クエリ名」、「説明」を入力します。 「テーブル一覧」から下記のテーブルを検索し、テーブルをドラッグして右側に配置します。 配置したテーブルを下記の通りに結合します。 「カラム一覧」に各テーブルから下記のカラムを追加します。一覧画面に表示するカラム名を変更したい場合には、キャプションに表示したい名称を設定します。 追加が終わったら「登録」をクリックします。 以上で、リスト集計のベースとなるクエリが作成できました。
3.1.5. リスト集計画面を作成する¶
作成したクエリから「リスト集計」を作成します。リストに表示する項目から IM-Workflow の詳細画面を表示できるように、リンクを設定します。
クエリが登録された後に、「登録」(更新)の右の「データ参照新規作成」をクリックします。
データ参照名などの情報を入力します。
一覧に表示する項目を設定するために、表示したい項目の表示のチェックボックスをオンにします。また、数値や日付項目のフォーマットを「フォーマット」で設定します。 案件番号のカラム「matter_number」から案件の詳細画面を表示できるように、リンクを設定します。リンクを設定するために「matter_number」のタイプを「プログラム」に変更します。 リンク先として、 IM-Workflow の詳細画面を呼び出すためのパスを設定します。「」をクリックし、連携プログラムパスにリンクする IM-Workflow の画面のパスを入力し、「OK」をクリックします。
設定する画面 連携プログラムパス 詳細画面 im_workflow/common/switch/switch_content_detail リクエストパラメータとして、連携先のプログラムへ渡すパラメータを設定します。リクエストパラメータに固定値を追加するため、「計算式を追加」をクリックし、下図のように設定します。 パラメータ名を以下の通りに設定します。
カラム 設定値 システム案件ID(system_matter_id) imwSystemMatterId データ登録ID(imfr_sd_insert_id) imwUserDataId ページ種別 imwPageType コラム
IM-Workflow の詳細画面へのリンクの詳細は、「 IM-Workflow の詳細画面への遷移URL 」を参照ください。一覧で自由に申請基準日の期間を設定して、表示する案件を検索できるように「検索設定」を以下のように設定します。
「登録して一覧へ戻る」をクリックして、リスト集計画面(データ参照)を保存します。
以上で、リスト集計画面の作成が完了しました。
コラム
作成した画面の参照権限の設定方法は、「 ViewCreator 管理者操作ガイド - 参照権の設定 」を参照ください。















